Log Analysis Tool OtrosLogViewer
OtrosLogViewer is a software for analyzing an application's logs and stack traces. It is a tool for interactive, not unattended log monitoring.
1) Requirements & Installation
Download the program from Github
You can download the software as a ZIP file from Github:
https://github.com/otros-systems/otroslogviewer/releases
OtrosLogViewer is not providing an installer. You have to unzip the package and run olv.bat in the OtrosLogViewer directory.
|
If a shortcut is created on the desktop, the icon file olv-logo64.ico, located in the same directory, can be used instead of the batch icon. |
Optional: TimeStamp (code for *.pattern file)
A WebOffice logfile displays time stamps with a hash # (e.g. #2020-01-01 00:00:00,000). To display the time stamp correctly in OtrosLogViewer, a specific *.pattern file for WebOffice including the following content must be created.
weboffice.pattern |
type=log4j name=WebOffice Logging description=This pattern is different from the default Log4J format pattern=TIMESTAMP LEVEL [THREAD] MESSAGE dateFormat=#yyyy-MM-dd HH:mm:ss,SSS name=Lo4j-pattern: %d{ISO8601} %-5p [%t] %m%n [windows-1252] charset=windows-1252 |
Save the file in the following directory -> ...\<otros-folder>\plugins\logimporters
Optional: Adaptation of the shortcut to open the current log file directly
To open the current WebOffice log file when opening OtrosLogViewer, you can refer to the log file directly.
For this purpose you have to specify the link to the log file in the properties windows of the shortcut (Target), followed by the link to the *.bat file. The entry could look like this:
C:\...\<otros-folder>\olv.bat C:\Tomcat\webapps\weboffice\WEB-INF\work\...\WebOffice.log
2) How to use
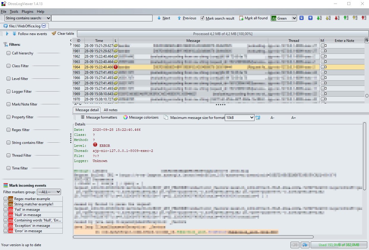
The program consists of three main sections
•Listing of all messages available in the log file
•Message details
•Filters

OtrosLogViewer
Filters
With OtrosLogViewer it is possible to filter an event from your view. You have to check the respective filter to activate it. It is also possible to activate several filters at once.
•Level filter
The level filter filters events with a specific error level (e.g. filter all error messages). In addition, it is possible to set whether only a certain level is displayed (Level equal ==) or whether higher (Higher or equal (>=) or lower (Lower or equal (<=) levels are displayed.
•Mark/Note filter
Log messages can either be tagged in the overview list (Enter a Note) or marked with a checkbox. Using the context menu it is possible to check several messages at once.
If log entries are tagged in this way, they can be shown or hidden using this filter. This filter is useful e.g. for recurring log entries or for already processed messages.
•Regex filter
This filter can be used to search for any expression (e.g. filter for specific errors or for specific projects).
•Time filter
Filters out events that do not match the selected time frame.
|
To use this filter, at first you have to create the custom weboffice.pattern file. |
Saving log investigation
You can save your log investigation result by saving log file with marked events and notes. To do this choose Save log investigation from menu File. To load your work results choose Open log investigation from menu File. The output files has the extension zip.olv.
Merge log files
OtrosLogViewer offers the possibility to merge log files. So it is possible to analyse or edit several logs at the same time.
After starting the program you have to click on the button Merge log files. A new window will open where you can click on Add more files to browse and select log files.
After the log files have been selected, a combined log file will be created and opened by clicking on Merge.

OtrosLogViewer - Merge