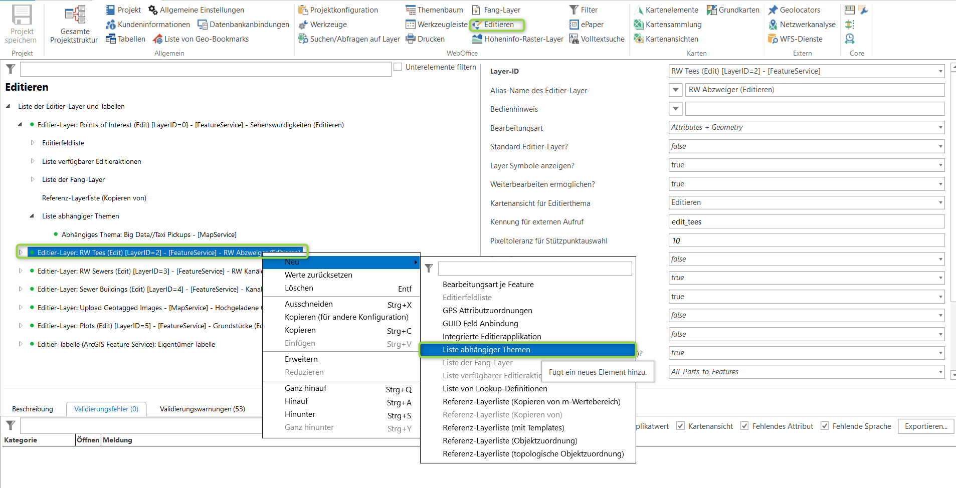
Liste abhängiger Themen
Die Liste der abhängigen Themen legt Themen fest, die nach einer Editieraktion auf diesem Editierlayer im Kartenbild neu geladen werden sollen.

Editierlayer - Konfiguration einer Liste abhängiger Themen
Als Unterknoten können Abhängige Themen, die nach einer Editieraktion neu geladen werden sollen, konfiguriert werden.
Eigenschaft |
Beschreibung |
|---|---|
Layer-ID |
Eindeutige ID des Layer, von dem kopiert werden können soll. |