Analysewerkzeug OtrosLogViewer
OtrosLogViewer ist eine Software zur Analyse der Protokolle und Stack-Traces einer Anwendung. Es ist ein Werkzeug zur interaktiven, nicht unbeaufsichtigten Log-Überwachung.
Voraussetzungen
•Download des Programms von GitHub
Das Programm kann unter folgendem Link direkt als ZIP-Datei heruntergeladen werden:
https://github.com/otros-systems/otroslogviewer/releases
Eine Installation ist nicht notwendig. Das Programm kann direkt nach dem Entzippen des Ordners verwendet werden.
Dazu die Datei olv.bat im entpackten Verzeichnis öffnen.
|
Falls eine Verknüpfung am Desktop angelegt wird, kann statt dem Batch-Icon auch die im selben Verzeichnis liegende Icon-Datei olv-logo64.ico verwendet werden. |
•Optional: TimeStamp (Code für *.pattern-Datei)
Im WebOffice-Logfile wird der TimeStamp mit vorangestellter Raute # (z.B. #2020-01-01 00:00:00,000) dargestellt. Um im OtrosLogViewer die Zeitangabe korrekt abgebildet zu haben, ist deshalb eine WebOffice-spezifische *.pattern-Datei mit folgendem Inhalt zu erstellen.
•weboffice.pattern
type=log4j
name=WebOffice Logging
description=This pattern is different from the default Log4J format
pattern=TIMESTAMP LEVEL [THREAD] MESSAGE
dateFormat=#yyyy-MM-dd HH:mm:ss,SSS
name=Lo4j-pattern: %d{ISO8601} %-5p [%t] %m%n [windows-1252]
charset=windows-1252
Die Datei weboffice.pattern ist in folgendes Verzeichnis zu speichern: ...\<otros-Folder>\plugins\logimporters
•Optional: Anpassung der Verknüpfung mit direktem Öffnen auf die aktuelle Logdatei
Um beim Start von OtrosLogViewer direkt das aktuelle WebOffice-Logfile zu öffnen, kann unter Ziel auf das Logfile verwiesen werden.
Dazu ist in den Eigenschaften der Verknüpfung unter Ziel nach der Angabe des Pfades zur *.bat-Datei der Pfad zum Log-File anzugeben. Der Eintrag könnte folgendermaßen aussehen:
C:\...\<otros-Folder>\olv.bat C:\Tomcat\webapps\weboffice\WEB-INF\work\...\WebOffice.log
Verwendung
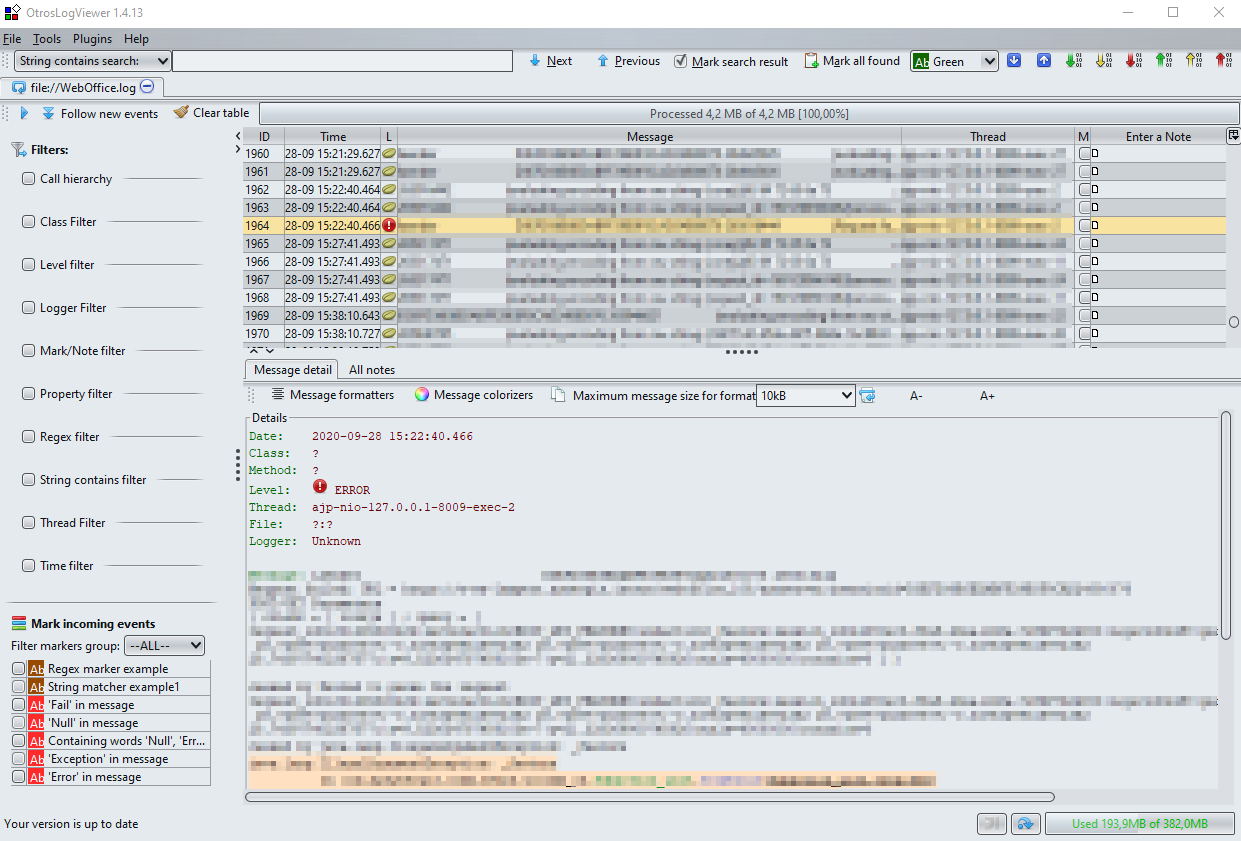
Das Programm besteht aus drei wesentlichen Bereichen
•Auflistung aller im Logfile vorhandenen Meldungen
•Details zu einer Meldung
•Filter

OtrosLogViewer
Filter
Mithilfe von OtrosLogViewer ist es möglich die Einträge im Logfile nach verschiedenen Kriterien zu filtern. Um einen Filter zu aktivieren, muss die Checkbox vor dem jeweiligen Filter aktiviert werden. Es ist auch möglich, mehrere Filter gleichzeitig zu aktivieren. Nachfolgend sind einige wesentliche Filter kurz beschrieben.
•Level filter
Der Level-Filter dient zur Einschränkung der Ergebnisse nach dem Fehlerstatus (z.B. Filter nach allen Error-Fehlermeldungen). Zusätzlich ist es möglich einzustellen, ob nur ein bestimmter Status angezeigt wird (Level equal ==) oder ob zusätzlich höhere (Higher or equal (>=) oder niedrigere (Lower or equal (<=) Stati angezeigt werden.
•Mark/Note filter
Log-Meldungen können in der Übersichtsliste entweder mit einer Anmerkung versehen werden (Enter a Note) oder mittels Checkbox markiert werden. Über das Kontextmenü ist es möglich mehrere Meldungen gleichzeitig zu markieren.
Wurden Log-Einträge dahingehend gekennzeichnet, können diese mittels dieses Filters ein- oder ausgeblendet werden. Dieser Filter ist z.B. bei immer wiederkehrenden Log-Einträgen sinnvoll bzw. bei schon bearbeiteten Meldungen.
•Regex filter
Mit diesem Filter kann nach einem beliebigen Ausdruck gesucht werden (z.B. Filtern nach bestimmten Fehlern oder nach bestimmten Projekten).
•Time filter
Um Log-Meldungen ab, vor oder zwischen bestimmten Zeitpunkten zu filtern, kann der Time-Filter verwendet werden.
|
Zur korrekten Verwendung dieses Filters muss zuvor die Datei weboffice.pattern angelegt worden sein. |
Speichern zur späteren Weiterbearbeitung
Ein in OtrosLogViewer bearbeitetes Logfile kann für eine spätere Weiterbearbeitung als log investigation als *.zip.olv-Datei gespeichert werden. Dazu unter File auf Save log investigation klicken und unter einem beliebigen Namen speichern.
Bei einem neuerlichen Start des Programmes kann diese Datei über Open log investigation bzw. über File > Open log investigation wieder geöffnet und weiter verwendet werden.
Merge mehrerer Log-Files
Nach dem Start des Programms wird die Möglichkeit geboten, Logfiles zu mergen. Damit ist es möglich, mehrere Logs gleichzeitig zu analysieren bzw. zu bearbeiten. Dazu muss nach dem Start des Programms auf die Schaltfläche Merge log files geklickt werden. Es öffnet sich ein neues Fenster, wo über Klick auf Add more files die Möglichkeit geboten wird, die Festplatten nach Log-Files zu durchsuchen und auszuwählen.
Nachdem die Logfiles ausgewählt wurden, kann mittels Klick auf Merge eine Gesamt-Logdatei erzeugt und geöffnet werden.

OtrosLogViewer - Merge