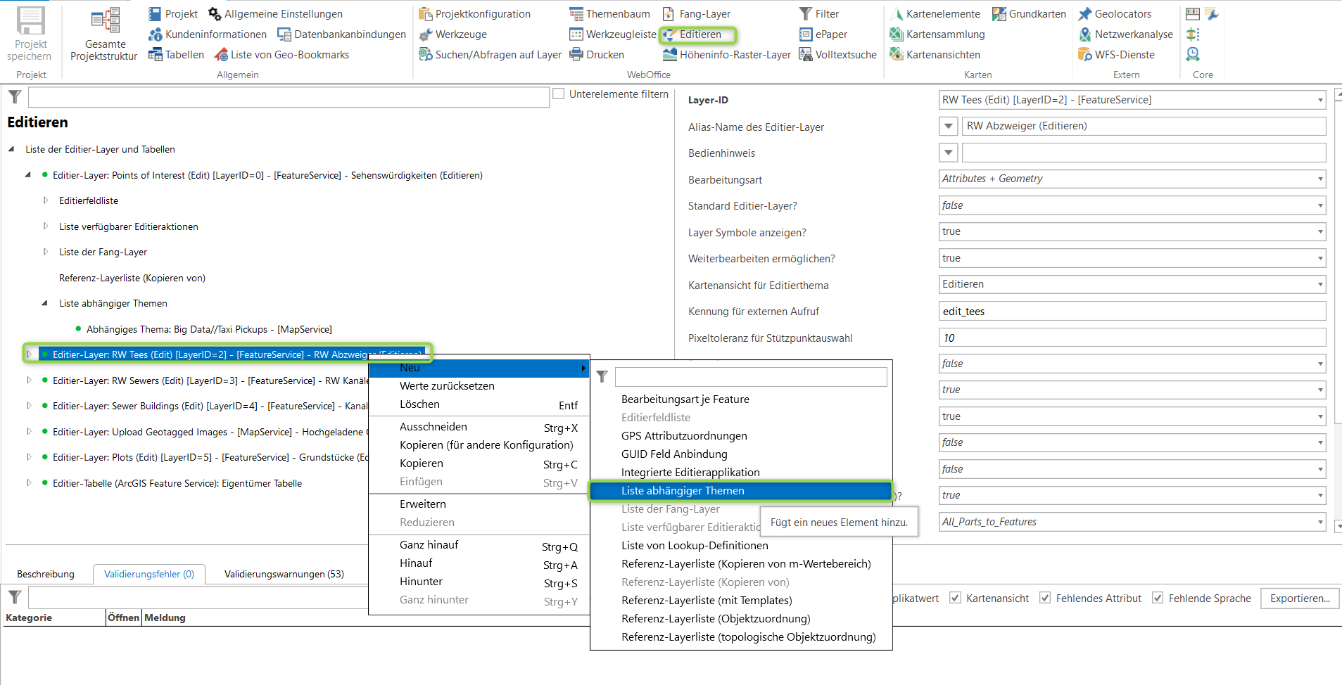
Liste abhängiger Themen

Die Liste der abhängigen Themen legt Themen fest, die nach einer Editieraktion auf diesem Editierlayer im Kartenbild neu geladen werden sollen.

 

Editierlayer - Konfiguration einer Liste abhängiger Themen

Editierlayer - Konfiguration einer Liste abhängiger Themen

 

Als Unterknoten können Abhängige Themen, die nach einer Editieraktion neu geladen werden sollen, konfiguriert werden.

 

Eigenschaft

Beschreibung

Layer-ID

Eindeutige ID des Layer, von dem kopiert werden können soll.

 

Ⓒ Copyright 2023 by VertiGIS GmbH