Navigation:  WebOffice usermanagement > UserManagement Admin Web >

Kartendienste

Previous pageReturn to chapter overviewNext page

Verwenden Sie den Kartendienste-Wizard, um Kartendienste zu erstellen, zu ändern oder zu löschen. Benutzen Sie diesen Wizard insbesondere dann, wenn Sie einen Kartendienst aus Ihrer WebOffice usermanagement-Datenbank entfernen wollen, welcher nicht mehr benötigt wird. Kartendienste werden im Normalfall automatisch in die UMDB aufgenommen, wenn im WebOffice author die Benutzerverwaltungsdatenbank für das aktuelle Projekt synchronisiert wird.

 

Hinweis: Um einen Kartendienst zu löschen, darf dieser von keinem Projekt in der WebOffice usermanagement-Datenbank referenziert werden.

Hinweis: Wenn ein Kartendienst aus der WebOffice usermanagement-Datenbank gelöscht wird, werden alle Layer dieses Kartendienst automatisch ebenfalls gelöscht.

 

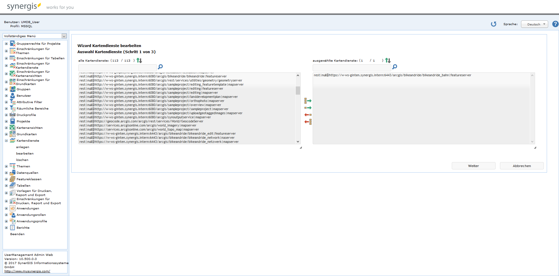
Um einen Kartendienst zu ändern, muss dieser zuerst ausgewählt werden.

 

kartendienste_bearbeiten_1

Einen Kartendienst ändern - Schritt 1

 

Im nächsten Schritt bekommen Sie die Details über Name und Beschriftung des ausgwählten Kartendienstes angezeigt. Wenn erwünscht, können Sie diese ändern. Dabei ist auf die korrekte Bezeichnung des Kartendienstnamens zu achten:

<type of service>|<arcgis server user>@<service URL>[|type of arcgis service]

 

Beispiel 1: ArcGIS Server Map Service, der mit einem Publisher-Account aufgerufen wird

rest|publisher@http:/localhost:6080/arcgis/sampleproject/sampleproject_cadaster|mapserver

 

Beispiel 2: ArcGIS Server Feature Service ohne einen speziellen Benutzer

rest|null@http://localhost:6080/arcgis/sampleproject/sampleproject_editing_fs|featureserver

 

Hinweis: Die ArcGIS Server Service URL, welche in die WebOffice usermanagement-Datenbank gespeichert wird, weicht leicht von der tatsächlichen ArcGIS Server Service REST-URL ab, die im folgenden zu sehen ist:

http://<myserver>:6080/arcgis/rest/services[/<subfolder>]/<service name>/<servicetype>

 

Beispiel 3: WMTS Service "basemap.at"

wmts|http://www.basemap.at/wmts/1.0.0/wmtscapabilities-arcmap.xml

 

 

kartendienste_bearbeiten_2

Einen Kartendienst ändern - Schritt 2

 

 

Im letzten Schritt erhalten Sie eine Zusammenfassung. Klicken Sie auf Fertig stellen, um die Änderungen zu speichern.

 

kartendienste_bearbeiten_3

Einen Kartendienst ändern - Schritt 3