Darstellung von GeoDB Anlagen auf Tabellen
Seit ArcGIS 10 ist es möglich Tabellen einer Geodatenbank Dateianlagen in Form von BLOBs (Binary Large Objects) hinzuzufügen bzw. anzuhängen. Diese Anlagen werden dabei in einer separaten Anlagentabelle gespeichert, in der Verknüpfungen zum Ziel-Datensatz gepflegt werden. Diese Anlagen können Sie auch im WebOffice core Client, im WebOffice html Client, sowie auch im WebOffice mobile Client abrufen und betrachten, sofern die entsprechenden Tabellen mittels eines Relates oder einer Beziehungsklasse mit einer Feature-Class verbunden sind. Die grundlegenden Einstellungen werden dabei in Ihrem MXD-Dokument getroffen und in den nun folgenden Absätzen näher erläutert:
1. Auswahl der Tabelle
Öffnen Sie zunächst ein neues MXD-Dokument und ziehen Sie jene Tabelle in das Kartenfenster, an deren Einträge Sie in weiterer Folge auch verschiedenste Dateianlagen anhängen möchten. Diese Tabelle kann dabei sowohl in einer SDE-Datenbankverbindung, als auch in einer File Geodatabase liegen.
2. Anlagen für die Tabelle aktivieren
Bevor Sie an die jeweiligen Einträge auch bestimmte Dateianlagen hinzufügen können, müssen Sie diese Funktion zunächst für die ausgewählte Tabelle ermöglichen. Das entsprechende Werkzeug dafür heißt Anlagen aktivieren, welches in der Toolbox Data Management Tools unter Anlagen aufgerufen werden kann:

Anlagen aktivieren
Im dabei aufscheinenden Fenster müssen Sie unter Input Dataset die entsprechende Tabelle auswählen und die Aktion mit Klick auf OK ausführen.
3. Hinzufügen der gewünschten Dateianlagen
Öffnen Sie nun die Attribut-Tabelle über den Table of Contents und klicken Sie mit der rechten Maustaste auf einen Tabelleneintrag. Im aufgeklappten Kontextmenü öffnen Sie nun den Anlagen Manager (Attachment Manager):

Anlagen Manager via Attribut-Tabelle
Im Anlagen Manager können Sie über die Schaltfläche Add... die gewünschten Dateianlagen auswählen und an den jeweiligen Tabelleneintrag anhängen. Außerdem können Sie hier die Anlagen jederzeit ändern, erweitern und gegebenenfalls auch löschen. Um Ihnen die Verwaltung der Dateianlagen zu erleichtern wird empfohlen, die Anlagen an einem einheitlichen Speicherort abzulegen.
Sobald Sie die Dateianlagen an die entsprechenden Features angehängt haben, wird innerhalb Ihrer Geodatenbank sowohl die zu Beginn erwähnte Anlagentabelle, als auch eine entsprechende Beziehungsklasse angelegt:

Anlagentabelle und Relationship Class
4. Verbindung mit einer bestehenden Feature-Class
Die vorbereitete Tabelle müssen Sie nun mit einer bestehenden Feature-Class verbinden. Nutzen Sie dafür entweder ein Relate, welches via Joins and Relates im Kontextmenü der Feature-Class erstellt werden kann, oder eine Beziehungsklasse mit einer 1:N Beziehung (von der Feature-Class zur Tabelle).
5. Service publizieren und Einstellungen im WebOffice author
Nun können Sie die Features mit den angehängten Dateianlagen auch schon als neuen Kartenservice über Datei > Freigeben als > Service... publizieren. Stellen Sie dabei sicher, dass Sie sowohl die Feature-Class, sowie auch die dazugehörige Tabelle in einem Service publizieren. Fügen Sie diesen Kartendienst im WebOffice author nun zu einem bestehenden Projekt hinzu und erstellen Sie eine Layer-Suche für diesen Service. Stellen Sie auch sicher, dass die Features dieses Layers identifizierbar und selektierbar sind.
6. Anlagen in den WebOffice Clients abrufen
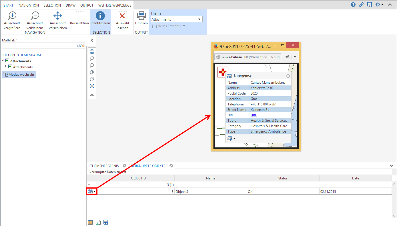
Öffnen Sie nun das Projekt, in dem sich auch das Map Service mit den Anlagen befindet, im WebOffice core Client, im WebOffice html Client oder im WebOffice mobile Client. Selektieren Sie nun ein Feature, welches mittels eines Relates oder einer Beziehungsklasse mit der vorbereiteten Tabelle verbunden ist. Klicken Sie nun auf das Tabellen-Icon in der Ergebnisliste, um den Inhalt der Tabelle zu öffnen:

Tabellen-Aufruf im Suchergebnis
Hier können Sie in der Liste der verknüpften Objekte die Anlage des Tabelleneintrages über die entsprechende Schaltfläche öffnen:

Abrufen der Anlagen in WebOffice